Implementing Key Interfaces | Access Constraint Plugin Interfaces | Common Supporting Interfaces

Implementing Key Interfaces

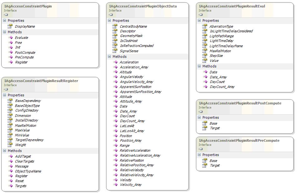
With COM plugins, each plugin point exposes some specific interfaces. The inputs and outputs available for your computation depend on the plugin point, and are available through these interfaces. For instance, the figure below is the class diagram of a COM access constraint plugin. For that plugin point the interface that the plugin is required to implement is the IAgAccessConstraintPlugin interface.

Access Constraint Plugin Interfaces

The figure below outine the interfaces offered by the IAgAccessConstraintPlugin plugin point.

Common Supporting Interfaces

Supporting interfaces that provide some key functionality, are available for all COM Engine plugins, such as:

The figure below outlines those supporting interfaces.

Related Topics:

You may also want to learn more about:

STK 11.2.1 Programming Interface